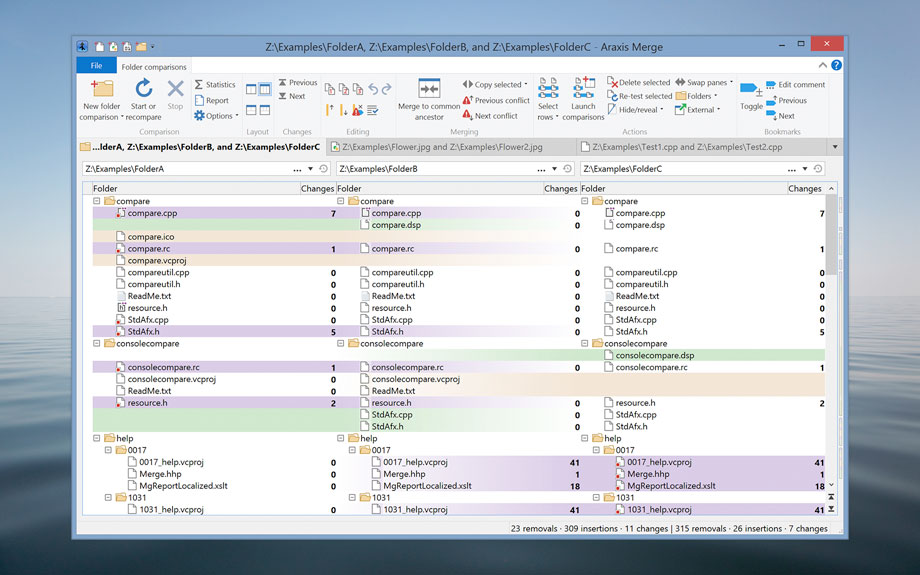
Araxis Merge is the two- and three-way visual file comparison/merging and folder synchronization application. Use it to compare, understand and combine different versions of source code, Web pages and other text files, or even text copied and pasted from another application (e.g., Pages or Microsoft Word). Merge integrates with Time Machine, so you can compare older versions of files..
Compatibility: macOS 10.13.6 or later 64-bit
Homepage https://www.araxis.com
Screenshots

| Name: | Araxis_Merge_2020.5350__TNT_Mactorrents.io.dmg |
|---|---|
| Size: | 60 MB |
| Files | Araxis_Merge_2020.5350__TNT_Mactorrents.io.dmg[60 MB] |
